Step 1.
previous testing environment is here
3 + 2 cross street search, work around ( 911 locator)
Here focus on how to implement it on production
Step 2.
create a new text field, make sure text length is 60, not default 255

Step 3.
field calculator, use following formula:
If ($feature.StreetName != null){
return $feature.StreetName + ' (' + Left($feature.StreetName, 3) + ')'
}

Step 4.
Any original streetName field should be replaced by new field strNm3.
There are total 3 places need replace.
Here is 1st place, street address role, street name

Step 5.
Here is 2nd,3rd place, street address role, off-street-name

Step 6.
make sure you change current version to 3.0-3.3. Because ArcPro 3.5 locator is not going to work on Arcgis server v10.91
see here Locator version is not supported (911 locator)

Step 7.
Original street line field mappoing works fine, here is original field mapping.






Step 8.
you will see invalid diagram, no more color, after you replace streetName field by strNm3, this need to be fix.
Otherwise, you can not go further.

Step 9.
Not sure why, whenever replace streetName with strNm3, cause invalid locator error. Maybe because of production environment has more constrains placed by other setting that I am not found it yet. Testing environment is simple one layer straight forward.
Google AI does not help now. Human brain is slow, but can think backward. In this moment, you can not go through, why not go backward to find work around path? Google AI may not go backward thinking, human brain can easily.
Now whenever change locator field mapping cause error.
How about back 1 step. Not change locator field mapping. Instead, swap the source field content.
This seems to be a better work around.
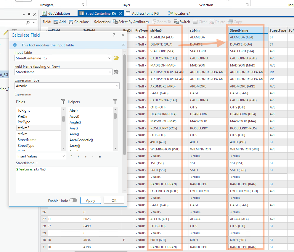
swap strNm3 content to streetName

Step 10.
POI name + address, not changing locator field mapping, instead, swap the source content
So you don't bother youself re-do locator field mapping again. ( it is easily cause error ).
Swap the source content is idiot proof.

Step 11.
copy paste to create a new locator-c4 for testing.
You do not need do fields mapping for street center line layer, because swap content already.
But you do need use address layer as POI role and re-do field mapping.

Step 12.
use address layer as POI role and re-do field mapping to ensure when you search 3090, it will list staple(POI) as result. Without this fix, when you search 3090, it only show 3090 slauson, will not show Staple(POI).
This is before change

Step 13.
This is after change

Step 14.
you need re-do all fields mapping in POI-role, like this



Step 15.
must uncheck, street address, street midblock, street between,
otherwise, will generate lots of fake address, which block the real POI address, make is useless.


Step 16.
Not working. further fix is use address point physical layer instead of variable, see below. No need re-do field mapping.

Step 17.
309 works, but 3090, not work, further fix is all 3 layer, change to use physical layer, instead of variable.
Maybe because I swap the source content. In order to pick up the swapped content, should use physical layer instead of varible.
variable layer has xxxx(2),
No need re-do field mapping this time.

Step 18.
3 + 2 cross street works, but number for POI still need fix

Step 19.
further fix, when copy paste, by default, ArcPro will use "current version", which is not works with v10.91.

Step 20.
finally it works. search 3090, will show you staple,

type 5731, show target,
