Step 1.
context
why need 3 letter street name (911 dispatch)
Step 2.
open street layer, add a column host 3 letter street name

Step 3.
add a column named joinID, make it same as objectID column,
we will use this joinID later in alternative name table to join back.
Warning: I had try to use objectID column to join with alternative name table, but failed. That is why I made a extra column joinID as work around.

Step 4.
street layer, right-click, select data, select export attribute table
save it here, xxx_AN, AN means alternative name table.

Step 5.
create a test model builder
Note: street layer RG is original street layer, AN is a table, will use as alternative name table.

Step 6.
blue arrow show important configuration, i will explain in details below

Step 7.
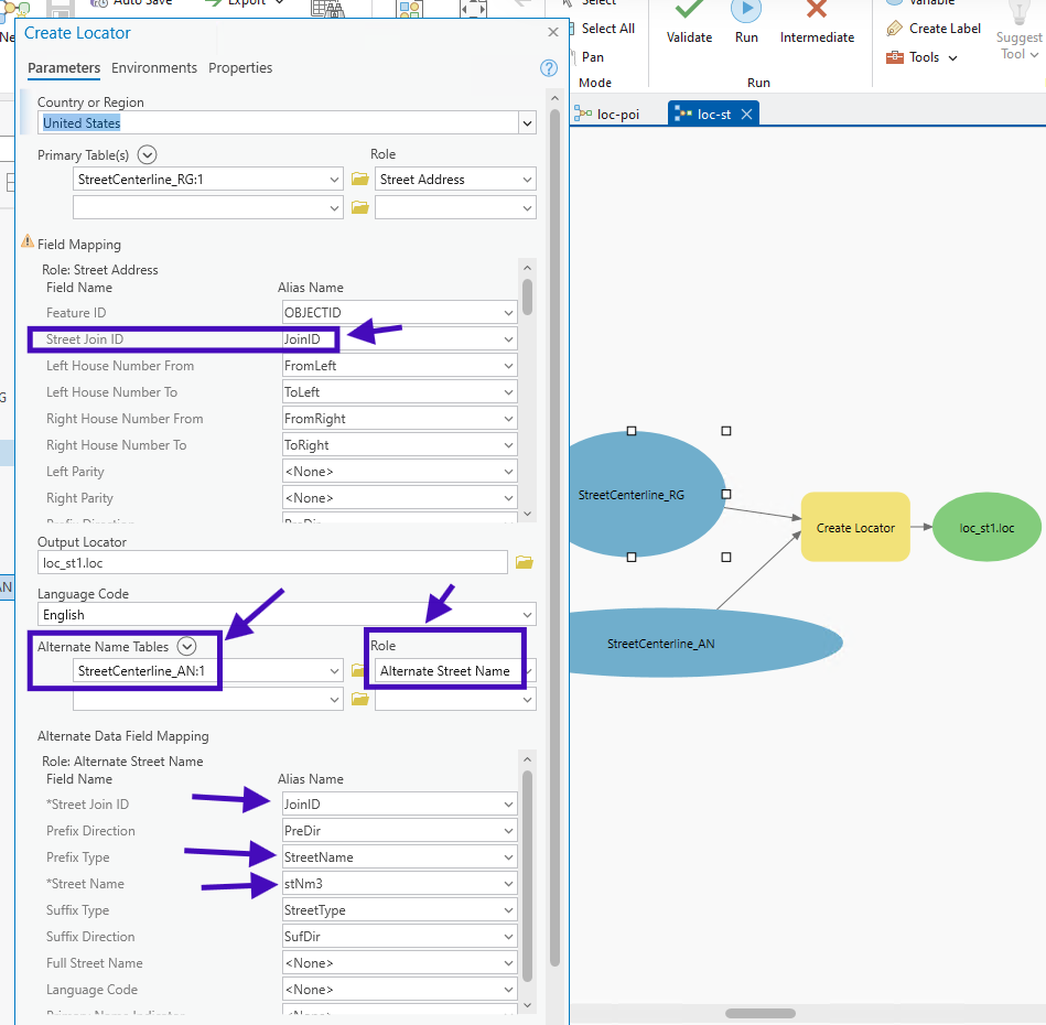
joinID see blue arrow, this is column I created in the begining,
it was used to join between original street layer and alternaive street name table.
so locator can follow this join id to look up 3 letter street name in alternative name table.

Step 8.
red arrow, is 3 letter street name, I created in the begining, you want to figure it here

Step 9.
green arrow, I map it to full street name column.
Why? here is another work around.
I had try not map to full street name column here, the result will only show 3 letter street name, never show full street name.
This is problem. I want to see full street name while type 3 letter.
Here is the most important work around to use esri provided prefix type column, let it act as full street name.
Note: only prefix direction, prefix type, street name, sufix direction, sufix type these 4 column will popup in suggest result.
Full street name column was actually not used, will not popup in suggest result, another word, this full street name column even I map it to full street name, it will not popup in suggest result.

Step 10.
see orange box and orange arrow, only prefix direction, prefix type, street name, sufix direction, sufix type these 4 column will popup in suggest result.
see blue box and blue arrow, Full street name column was actually not used, will not popup in suggest result, another word, this full street name column even I map it to full street name, it will not popup in suggest result.

Step 11.
sla/so will let it popup full street name
slauson / soto
Note: ArcPro shows: slauson SLA ave, while in Flex production CAD, shows: slauson ave ( without SLA )

Step 12.
3 letter gag/mil test
Note: Flex production, use Arcgis server REST API environment (different from directly use in ArcPro)
In desktop ArcPro, it will show: gage GAG ave, while in web-based Flex production, it show: gage ave (without GAG)

Step 13.
arrow show the changes to make 3 letter street works

Step 14.
Step 15.